Anytxt Searcher 是一款大小在 84MB 左右的免费、无广告、快速、强大的文件全文搜索工具,目前仅支持 Windows 平台。
分为:
标准版 (办公电脑、笔记本适用,支持100+种文档全文搜索)
增强版 (高性能电脑、服务器适用,支持图片内文字搜索)
它内置了强大的文档解析引擎,无需安装任何其他软件即可提取各类文档中的文本,并结合内置的高速本地搜索引擎来存储文本的元数据:
所以它搜索文件时不但会根据文件名进行搜索,还会根据文档内容进行搜索,搜索速度非常快,可以甩 Windows Search 好几条街(使用前需要一点时间进行索引):
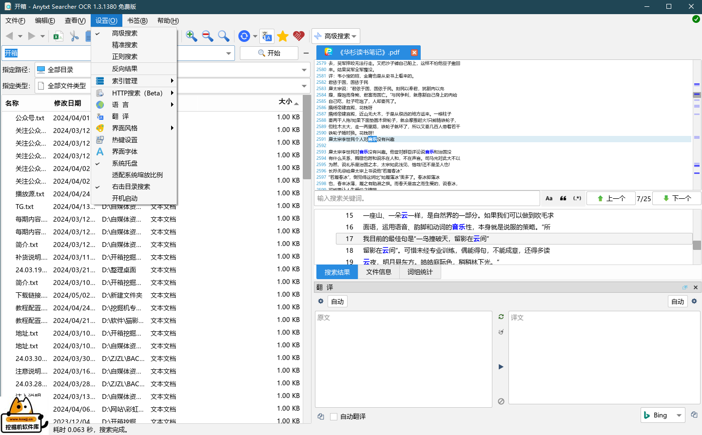
它支持高级搜索、精准搜索、正则搜索,支持预览搜索出来的文档:
按 Ctrl+N 快捷键可以快速新建搜索窗口进行搜索,从而实现同时搜索不同的内容:
之前还推荐过Everything它与 Anytxt Searcher 的最大区别是,它工作时只针对文件名、类型等进行搜索,不会解析文件里面的文本信息。
而 Anytxt Searcher 则不仅对文件名进行搜索,还会根据文本文件的内容进行搜索。
这两个软件看自己需求自行选择
Anytxt Searcher:点击下载
官网:[uv] 点击跳转 [/uv]
Everthing:点击跳转
文章标题:免费无广告的效率神器:Anytxt桌面搜索 Windows 必备,效率飞起!
文章链接:https://bk.655431.com/post/158
一、本站致力于为软件爱好者提供国内外软件开发技术和软件共享,着力为用户提供优资资源。
二、本站提供的所有下载文件均为网络共享资源,请于下载后的24小时内删除。如需体验更多乐趣,还请支持正版。
三、我站提供用户下载的所有内容均转自互联网。
如有内容侵犯您的版权或其他利益的,请编辑邮件并加以说明发送到站长邮箱。站长会进行审查之后,情况属实的会在三个工作日内为您删除。任何个人或组织,在未征得本站同意时,禁止复制、盗用、采集。请支持正版!如若侵犯了您的合法权益,可联系我们处理。
文章有(0)条网友点评